
JustLend DAO完成首轮JST回购
来源:ADCDE
随着比特币扩容讨论的加热,过去半年里比特币的二层解决方案层见迭出。
理想中的比特币二层应当不仅继承比特币的安全特性,还需构建一个可扩展且支持编程的链上金融基础设施。
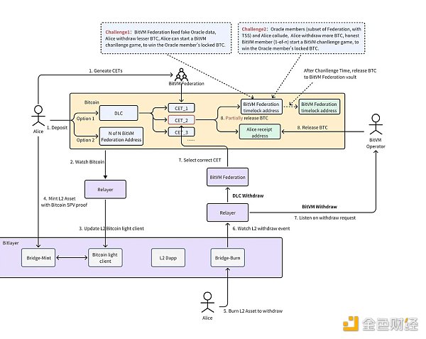
Bitlayer引领了基于BitVM的比特币二层解决方案,采用分层虚拟机技术(Layered Virtual Machine),利用零知识证明(zkp)和乐观验证(op)机制来支持各类计算。 此外,Bitlayer还通过OP-DLC和BitVM桥搭建了双通道双向锁定资产桥,从而实现与比特币第一层相等的安全性。
于此同时,一条链的成功少不了生态的建设。Bitlayer目前已与80个项目达成生态构建与合作,意向TVL已经突破10亿美金,
一、 Bitlayer 的设计以及优势
Bitlayer的主要技术创新在于采用最新的BitVM计算范式和OP-DLC桥。
与其他比特币第二层解决方案相比,Bitlayer旨在解决第二层面临的三个核心问题,并提出了相应的解决方案:
无需信任的双向锚定(Trustless 2-Way Peg) — — 结合OP-DLC与BitVM桥,引入了超越传统多签模式的创新模型。
第一层验证(Layer 1 Verification) — — 通过BitVM继承比特币的安全性。
图灵完备性(Turing-Completeness) — — 支持多种虚拟机,实现了100%与以太坊虚拟机(EVM)兼容的环境。
设计架构
乐观验证
Bitlayer 采用与 Optimistic Rollup 相同的乐观执行机制,结合MATT提案(Merkelize All The Things)的架构方案。系统将基于欺诈证明和挑战-响应协议,不会对比特币的共识规则进行任何修改。

(来源:Bitlayer技术白皮书)
我们知道将一个大型程序提交到Taproot地址需要大量的链下计算和通信,但是其在链上的占用非常小。只要双方合作,他们就能执行任意复杂的、具有状态的链下计算,而不会在链上留下任何痕迹。仅在出现争议的情况下,才需要在链上执行。如有参与者证明交易无效性,交易就会被回滚。
Bitlayer通过链下计算和通信,然后以压缩格式将状态和零知识证明一起提交到一层区块链,减少了数据负载和相关成本,实现二层的扩容。
构建无需信任的跨链桥
桥接资产的安全性一直是第二层解决方案的关键,核心问题在于资产控制的方法。最常见的行业方法是第二层平台运营商基于MPC-TSS(多方计算和阈值签名方案)或Schnorr技术设置多签名账户,用户将其资产转入这些账户。这种传统方法导致用户完全失去对其资产的控制, 而Bitlayer利用OP-DLC + BitVM技术,使得用户可以保留对其资产的部分控制,my assets are my own。
通过双通道双向挂锁桥,Bitlayer不仅能满足第一层用户对BTC存取操作的自主控制需求,也保证了原生二层用户能够顺利提现。

分层虚拟机
为实现金融功能如抵押借贷、Swap和复杂合约,比特币二层需具备可编程执行能力的虚拟机(VM)。
Bitlayer引入分层虚拟机(LVM),前端执行智能合约与后端零知识证明生成解耦,支持多种智能合约和零知识证明验证器。借助Taproot,简化了ZK-STARKs验证,保证安全性与计算灵活性。
通过在 LVM 框架内集成对 EVM 的支持,开发者可以无缝地利用现有基于 EVM 的智能合约,同时从分层架构提供的增强执行能力中受益。

二、Bitlayer 生态百花齐放
在生态建设方面,依托强大的合作资源,目前Bitlayer的生态合作伙伴高达80家,其中包括基础设施、稳定币、钱包、检索等。我们相信在主网上市以后,Bitlayer的生态会呈现百花齐放的状态。
目前的生态伙伴包括:StarkWare、Hacken、AWS Cloud、Ankr、Polyhedra、Macaron、Trustin、Babylon、Particle Network、Meson、Nubit、BitSmiley、TokenPocket、Xverse、Flash Protocol、Umoja.xyz、RunesTerminal、Lamina、NFTGO、Giants Planet、Surf Protocol 、Tria、Tonka Finance、Ordimint和Caliber。
为了激励开发在Bitlayer上建设,3月29日Bitlayer 官方公布系列生态激励计划,首期活动Ready Player One将向生态构建者和项目方发放价值5000万美元的公链代币奖励,并鼓励Dex、Wallet、NFT Marketplace、Lending、LSD、Bridge、Stablecoin等类型项目在Bitlayer上建设。
目前Bitlayer还在于180家潜在合作伙伴谈深度合作,并且正在筹备一系列吸引用户参与Bitlayer社区建设的激励活动,包括推出Galxe和TaskOn忠诚度积分和生态项目打榜活动,以及官方NFT等。
三、展望未来
路线图
距离比特币减半到来还有不到10天的时间, Bitlayer 主网V1将于近期启动。

在未来的1–2年中,我们坚信未来能看到更多比特币原生的创新在Bitlayer构建与部署。Bitlayer能借助比特币东风,成为比特币生态发展风向标。
融资

近日,Bitlayer 获得500万美元融资,由Framework Ventures 和 ABCDE Capital 领投,StarkWare、OKX Ventures、Alliance DAO、UTXO Management、Ametry Capital、Kenetic Capital、Kestrel、Global Coin Research、Pivot Global 和 Web3Port 跟投。
著名天使投资人包括 Messari 首席执行官 Ryan Selkis、Messari 联合创始人 Dan McArdle、Asymmetry Capital 创始人 Dan Held、Hacken 首席执行官 Dyma、Sky Mavis 首席执行官 Trung 和首席技术官 Andy,以及 Kyber Network 创始人 Loi Luu 等都参与了本轮融资。
Bitlayer 的种子轮融资得到了生态系统合作伙伴的大力支持,包括 Hacken、AWS Cloud、Ankr、Polyhedra、Babylon、Particle Network、Meson、Nubit、BitSmiley、TokenPocket、Xverse、Flash Protocol、Umoja.xyz、RunesTerminal 等。
免责声明:数字资产交易涉及重大风险,本资料不应作为投资决策依据,亦不应被解释为从事投资交易的建议。请确保充分了解所涉及的风险并谨慎投资。OKEx学院仅提供信息参考,不构成任何投资建议,用户一切投资行为与本站无关。

和全球数字资产投资者交流讨论
扫码加入OKEx社群
industry-frontier