
Arthur Hayes加入Covalent担任战略顾问:“CQT被低估了”

Arthur Hayes加入Covalent担任战略顾问:“CQT被低估了”

FHE在Web3中的潜力:隐私保护的新前沿

a16z:Web3治理实验路线图

HTX Ventures研报:探索AI+Crypto赛道投资方向

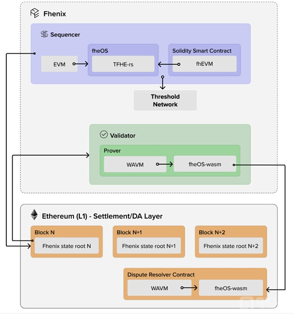
IOSG Ventures:为什么FHE在Web3会有更好的应用前景?

数读zkSync现状:空投效应失效,利润大幅缩水,生态建设不佳

网络的下一次迭代:AVS 将为 Web2 带去 Web3 的信任机制

市场继续承压下行,反弹需等FOMC会议之后?

大基金入股长电科技,封装巨头看到新前景

2024 年 5 月区块链游戏研报:市值增长、玩家参与变迁、迷你游戏兴起

寻找最佳代币分发结构:TGE解锁5%,流通供应不超15%

星球日报 | ZK Sync将于下周开启空投;摩根大通:市场共识认为特朗普会赢得选
数字货币
数字货币